The most powerful and modular diffusion model GUI, api and backend with a graph/nodes interface.
Go to file
2024-09-08 09:31:41 -04:00
.ci swap legacy sdv15 link (#4682) 2024-08-29 19:48:48 -04:00
.github Update stable release workflow to latest pytorch with cuda 12.4. 2024-09-05 19:21:52 -04:00
api_server Get logs endpoint & system_stats additions (#4690) 2024-08-30 12:46:37 -04:00
app Get logs endpoint & system_stats additions (#4690) 2024-08-30 12:46:37 -04:00
comfy Support onetrainer text encoder Flux lora. 2024-09-08 09:31:41 -04:00
comfy_execution Nodes using UNIQUE_ID as input are NOT_IDEMPOTENT (#4793) 2024-09-05 19:33:02 -04:00
comfy_extras SaveLora node can now save "full diff" lora format. 2024-09-07 03:21:02 -04:00
custom_nodes Add optional deprecated/experimental flag to node class (#4506) 2024-08-21 00:01:34 -04:00
input LoadLatent and SaveLatent should behave like the LoadImage and SaveImage. 2023-05-18 00:09:12 -04:00
model_filemanager Add model downloading endpoint. (#4248) 2024-08-13 15:48:52 -04:00
models unet -> diffusion_models. 2024-08-17 21:31:04 -04:00
notebooks swap legacy sdv15 link (#4682) 2024-08-29 19:48:48 -04:00
output Initial commit. 2023-01-16 22:37:14 -05:00
script_examples swap legacy sdv15 link (#4682) 2024-08-29 19:48:48 -04:00
tests fix: remove redundant useless loop (#4656) 2024-08-28 17:46:30 -04:00
tests-unit Cleanup empty dir if frontend zip download failed (#4574) 2024-08-27 02:07:25 -04:00
web Update frontend to v1.2.47 (#4798) 2024-09-05 18:56:01 -04:00
.gitattributes Tell github not to count the web directory in language stats. 2024-08-15 13:48:56 -04:00
.gitignore add DS_Store to gitignore (#4324) 2024-08-12 12:32:34 -04:00
.pylintrc Disallow use of eval with pylint (#4033) 2024-07-16 21:15:08 -04:00
CODEOWNERS Add codeowners file. 2023-08-14 16:54:30 -04:00
comfyui_screenshot.png Update screenshot. 2023-04-10 03:37:46 -04:00
CONTRIBUTING.md Add CONTRIBUTING.md (#3910) 2024-07-01 13:51:00 -04:00
cuda_malloc.py Revert "Disable cuda malloc by default." 2024-08-14 08:38:07 -04:00
execution.py Fix task.status.status_str caused by #2666 (#4551) 2024-08-22 17:38:30 -04:00
extra_model_paths.yaml.example Move and comment out. 2023-10-12 20:54:43 -04:00
fix_torch.py Avoid loading the dll when it's not necessary. 2024-07-24 13:50:34 -04:00
folder_paths.py unet -> diffusion_models. 2024-08-17 21:31:04 -04:00
latent_preview.py Make live preview size a configurable launch argument (#4649) 2024-09-03 19:16:38 -04:00
LICENSE Initial commit. 2023-01-16 22:37:14 -05:00
main.py Add an experimental LoraSave node to extract model loras. 2024-09-04 16:38:38 -04:00
new_updater.py Update the old updater if present when running on the windows standalone. 2024-02-26 13:32:14 -05:00
node_helpers.py Less confusing exception if pillow() function fails. 2024-07-29 11:15:37 -04:00
nodes.py Add an experimental LoraSave node to extract model loras. 2024-09-04 16:38:38 -04:00
pytest.ini Execution Model Inversion (#2666) 2024-08-15 11:21:11 -04:00
README.md Update frontend to v1.2.47 (#4798) 2024-09-05 18:56:01 -04:00
requirements.txt Add sentencepiece dependency. 2024-07-11 22:58:03 -04:00
server.py Cleanup. 2024-08-30 12:53:59 -04:00

ComfyUI

The most powerful and modular diffusion model GUI and backend.

Website Dynamic JSON Badge Matrix

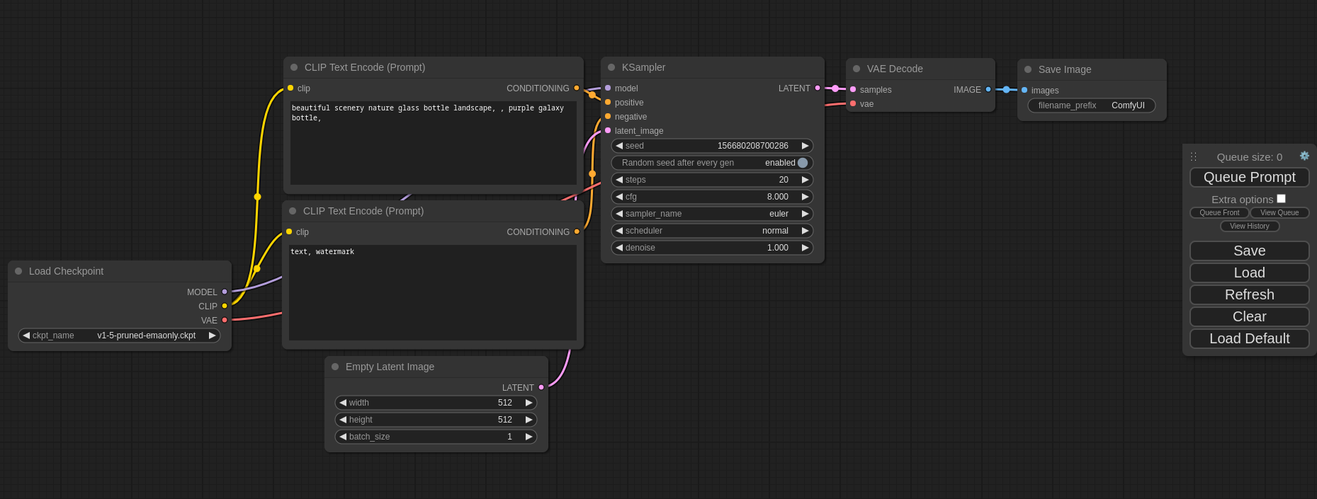
ComfyUI Screenshot

This ui will let you design and execute advanced stable diffusion pipelines using a graph/nodes/flowchart based interface. For some workflow examples and see what ComfyUI can do you can check out:

ComfyUI Examples

Installing ComfyUI

Features

Workflow examples can be found on the Examples page

Shortcuts

Keybind Explanation
Ctrl + Enter Queue up current graph for generation
Ctrl + Shift + Enter Queue up current graph as first for generation
Ctrl + Alt + Enter Cancel current generation
Ctrl + Z/Ctrl + Y Undo/Redo
Ctrl + S Save workflow
Ctrl + O Load workflow
Ctrl + A Select all nodes
Alt + C Collapse/uncollapse selected nodes
Ctrl + M Mute/unmute selected nodes
Ctrl + B Bypass selected nodes (acts like the node was removed from the graph and the wires reconnected through)
Delete/Backspace Delete selected nodes
Ctrl + Backspace Delete the current graph
Space Move the canvas around when held and moving the cursor
Ctrl/Shift + Click Add clicked node to selection
Ctrl + C/Ctrl + V Copy and paste selected nodes (without maintaining connections to outputs of unselected nodes)
Ctrl + C/Ctrl + Shift + V Copy and paste selected nodes (maintaining connections from outputs of unselected nodes to inputs of pasted nodes)
Shift + Drag Move multiple selected nodes at the same time
Ctrl + D Load default graph
Alt + + Canvas Zoom in
Alt + - Canvas Zoom out
Ctrl + Shift + LMB + Vertical drag Canvas Zoom in/out
P Pin/Unpin selected nodes
Ctrl + G Group selected nodes
Q Toggle visibility of the queue
H Toggle visibility of history
R Refresh graph
Double-Click LMB Open node quick search palette
Shift + Drag Move multiple wires at once
Ctrl + Alt + LMB Disconnect all wires from clicked slot

Ctrl can also be replaced with Cmd instead for macOS users

Installing

Windows

There is a portable standalone build for Windows that should work for running on Nvidia GPUs or for running on your CPU only on the releases page.

Simply download, extract with 7-Zip and run. Make sure you put your Stable Diffusion checkpoints/models (the huge ckpt/safetensors files) in: ComfyUI\models\checkpoints

If you have trouble extracting it, right click the file -> properties -> unblock

How do I share models between another UI and ComfyUI?

See the Config file to set the search paths for models. In the standalone windows build you can find this file in the ComfyUI directory. Rename this file to extra_model_paths.yaml and edit it with your favorite text editor.

Jupyter Notebook

To run it on services like paperspace, kaggle or colab you can use my Jupyter Notebook

Manual Install (Windows, Linux)

Git clone this repo.

Put your SD checkpoints (the huge ckpt/safetensors files) in: models/checkpoints

Put your VAE in: models/vae

AMD GPUs (Linux only)

AMD users can install rocm and pytorch with pip if you don't have it already installed, this is the command to install the stable version:

pip install torch torchvision torchaudio --index-url https://download.pytorch.org/whl/rocm6.1

This is the command to install the nightly with ROCm 6.2 which might have some performance improvements:

pip install --pre torch torchvision torchaudio --index-url https://download.pytorch.org/whl/nightly/rocm6.2

NVIDIA

Nvidia users should install stable pytorch using this command:

pip install torch torchvision torchaudio --extra-index-url https://download.pytorch.org/whl/cu124

This is the command to install pytorch nightly instead which might have performance improvements:

pip install --pre torch torchvision torchaudio --index-url https://download.pytorch.org/whl/nightly/cu124

Troubleshooting

If you get the "Torch not compiled with CUDA enabled" error, uninstall torch with:

pip uninstall torch

And install it again with the command above.

Dependencies

Install the dependencies by opening your terminal inside the ComfyUI folder and:

pip install -r requirements.txt

After this you should have everything installed and can proceed to running ComfyUI.

Others:

Intel GPUs

Intel GPU support is available for all Intel GPUs supported by Intel's Extension for Pytorch (IPEX) with the support requirements listed in the Installation page. Choose your platform and method of install and follow the instructions. The steps are as follows:

  1. Start by installing the drivers or kernel listed or newer in the Installation page of IPEX linked above for Windows and Linux if needed.
  2. Follow the instructions to install Intel's oneAPI Basekit for your platform.
  3. Install the packages for IPEX using the instructions provided in the Installation page for your platform.
  4. Follow the ComfyUI manual installation instructions for Windows and Linux and run ComfyUI normally as described above after everything is installed.

Additional discussion and help can be found here.

Apple Mac silicon

You can install ComfyUI in Apple Mac silicon (M1 or M2) with any recent macOS version.

  1. Install pytorch nightly. For instructions, read the Accelerated PyTorch training on Mac Apple Developer guide (make sure to install the latest pytorch nightly).
  2. Follow the ComfyUI manual installation instructions for Windows and Linux.
  3. Install the ComfyUI dependencies. If you have another Stable Diffusion UI you might be able to reuse the dependencies.
  4. Launch ComfyUI by running python main.py

Note

: Remember to add your models, VAE, LoRAs etc. to the corresponding Comfy folders, as discussed in ComfyUI manual installation.

DirectML (AMD Cards on Windows)

pip install torch-directml Then you can launch ComfyUI with: python main.py --directml

Running

python main.py

For AMD cards not officially supported by ROCm

Try running it with this command if you have issues:

For 6700, 6600 and maybe other RDNA2 or older: HSA_OVERRIDE_GFX_VERSION=10.3.0 python main.py

For AMD 7600 and maybe other RDNA3 cards: HSA_OVERRIDE_GFX_VERSION=11.0.0 python main.py

Notes

Only parts of the graph that have an output with all the correct inputs will be executed.

Only parts of the graph that change from each execution to the next will be executed, if you submit the same graph twice only the first will be executed. If you change the last part of the graph only the part you changed and the part that depends on it will be executed.

Dragging a generated png on the webpage or loading one will give you the full workflow including seeds that were used to create it.

You can use () to change emphasis of a word or phrase like: (good code:1.2) or (bad code:0.8). The default emphasis for () is 1.1. To use () characters in your actual prompt escape them like \( or \).

You can use {day|night}, for wildcard/dynamic prompts. With this syntax "{wild|card|test}" will be randomly replaced by either "wild", "card" or "test" by the frontend every time you queue the prompt. To use {} characters in your actual prompt escape them like: \{ or \}.

Dynamic prompts also support C-style comments, like // comment or /* comment */.

To use a textual inversion concepts/embeddings in a text prompt put them in the models/embeddings directory and use them in the CLIPTextEncode node like this (you can omit the .pt extension):

embedding:embedding_filename.pt

How to show high-quality previews?

Use --preview-method auto to enable previews.

The default installation includes a fast latent preview method that's low-resolution. To enable higher-quality previews with TAESD, download the taesd_decoder.pth, taesdxl_decoder.pth, taesd3_decoder.pth and taef1_decoder.pth and place them in the models/vae_approx folder. Once they're installed, restart ComfyUI and launch it with --preview-method taesd to enable high-quality previews.

How to use TLS/SSL?

Generate a self-signed certificate (not appropriate for shared/production use) and key by running the command: openssl req -x509 -newkey rsa:4096 -keyout key.pem -out cert.pem -sha256 -days 3650 -nodes -subj "/C=XX/ST=StateName/L=CityName/O=CompanyName/OU=CompanySectionName/CN=CommonNameOrHostname"

Use --tls-keyfile key.pem --tls-certfile cert.pem to enable TLS/SSL, the app will now be accessible with https://... instead of http://....

Note: Windows users can use alexisrolland/docker-openssl or one of the 3rd party binary distributions to run the command example above.

If you use a container, note that the volume mount -v can be a relative path so ... -v ".\:/openssl-certs" ... would create the key & cert files in the current directory of your command prompt or powershell terminal.

Support and dev channel

Matrix space: #comfyui_space:matrix.org (it's like discord but open source).

See also: https://www.comfy.org/

Frontend Development

As of August 15, 2024, we have transitioned to a new frontend, which is now hosted in a separate repository: ComfyUI Frontend. This repository now hosts the compiled JS (from TS/Vue) under the web/ directory.

Reporting Issues and Requesting Features

For any bugs, issues, or feature requests related to the frontend, please use the ComfyUI Frontend repository. This will help us manage and address frontend-specific concerns more efficiently.

Using the Latest Frontend

The new frontend is now the default for ComfyUI. However, please note:

  1. The frontend in the main ComfyUI repository is updated weekly.
  2. Daily releases are available in the separate frontend repository.

To use the most up-to-date frontend version:

  1. For the latest daily release, launch ComfyUI with this command line argument:

    --front-end-version Comfy-Org/ComfyUI_frontend@latest
    
  2. For a specific version, replace latest with the desired version number:

    --front-end-version Comfy-Org/ComfyUI_frontend@1.2.2
    

This approach allows you to easily switch between the stable weekly release and the cutting-edge daily updates, or even specific versions for testing purposes.

Accessing the Legacy Frontend

If you need to use the legacy frontend for any reason, you can access it using the following command line argument:

--front-end-version Comfy-Org/ComfyUI_legacy_frontend@latest

This will use a snapshot of the legacy frontend preserved in the ComfyUI Legacy Frontend repository.

QA

Which GPU should I buy for this?

See this page for some recommendations