This website requires JavaScript.
Sign In
wangbo
/
ComfyUI
Watch
1
Star
0
Fork
0
You've already forked ComfyUI
mirror of
https://github.com/comfyanonymous/ComfyUI.git
synced
2026-02-10 21:42:37 +08:00
Code
Issues
Actions
13
Packages
Projects
Releases
Wiki
Activity
6d80c5ed30
ComfyUI
/
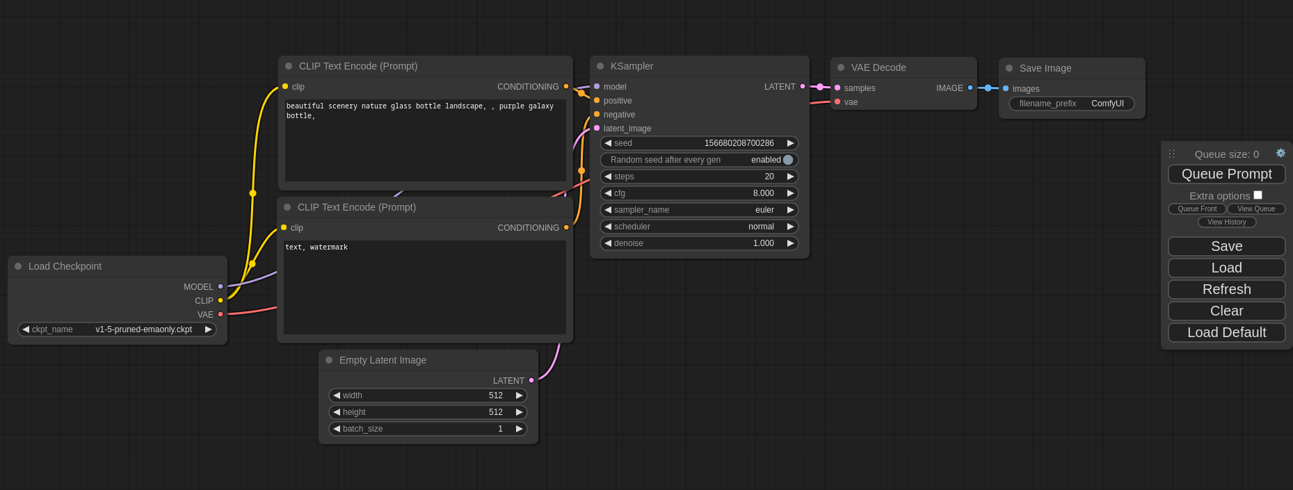
comfyui_screenshot.png
comfyanonymous
b10fc1694c
Update screenshot.
2023-04-10 03:37:46 -04:00
116 KiB
1859x705px
Raw
History